Schufa-Auskünfte in 3E-Look integriert

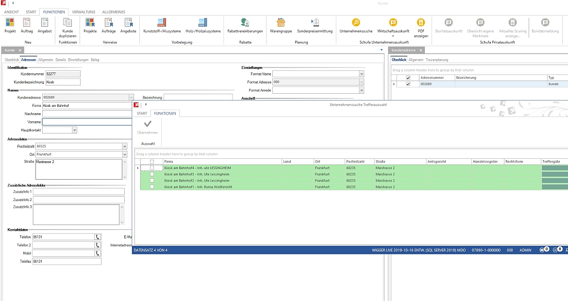
Die Trefferauswahl bei der integrierten Abfrage in 3E-Look mit Unternehmenssuche. Screenshot: 3E Datentechnik GmbH
Die 3E Datentechnik GmbH bietet Fensterherstellern und Bauelementehändlern die Möglichkeit, über eine in 3E-Look integrierte Abfrage Schufa-Auskünfte im B2B- und im B2C-Bereich abzurufen. Je nach Auftraggeber und Art des Auftrags kann bei Unternehmensauskünften zwischen Kurz-, Kompakt- oder Vollauskunft gewählt werden. Diese werden im pdf-Format zur Verfügung gestellt. Für Privathaushalte gibt es ein Scoring und Merkmale. Es können auch Meldungen eingereicht werden, etwa bei offenen Forderungen.
Fensterhersteller sowie Handels- und Montagebetriebe gehen in der Regel mit ihren Arbeiten in Vorleistung und tragen dabei ein erhebliches wirtschaftliches Risiko. Wenn der Kunde nicht zahlt und der geleistete Arbeits- und Materialaufwand unvergütet bleibt, drohen schnell Liquiditätsprobleme. Um Zahlungsausfällen vorzubeugen, ist es von Vorteil, sich vor Vertragsabschluss über das Zahlungsverhalten potenzieller Kunden zu informieren.
Digital und in Echtzeit
Auskunfteien wie die Schufa liefern hier objektive, valide Informationen, die bei der Minimierung von Ausfallrisiken unterstützen. Schufa-Auskünfte können direkt über die Fensterbausoftware 3E-Look bezogen werden. Die Auskünfte stehen digital und in Echtzeit zur Verfügung und werden damit direkt in bestehende Prozesse integriert. Manuelle Aufwände werden minimiert. Die vollständig digitale Auftragsabwicklung erfolgt in der gewohnten Arbeitsumgebung in 3E-Look.
Gerade bei kleinen und mittelständischen Unternehmen hat das private Finanzverhalten der Unternehmensführung großen Einfluss auf die geschäftlichen Finanzen. Daher kombiniert die Schufa bei Unternehmen mit weniger als 20 Mitarbeitern Unternehmensdaten mit Informationen zur ersten und zweiten Führungsebene aus der Schufa-Personendatenbank. So können auch kleine und mittelständische Betriebe zuverlässig bewertet werden.
Auf die Homepage von 3E geht es hier entlang.
Sie wollen regelmäßig über aktuellen Neuheiten und Entwicklungen informiert sein? Dann abonnieren Sie unseren Newsletter oder schließen ein Abonnement der Print beziehungsweise der e-paper Ausgabe von bauelemente bau ab.
Sie meinen, diese Meldung könnte auch für Ihre Kollegen von Interesse sein? Dann freuen wir uns über Ihre Weiterempfehlung!